以下是2025年七个值得留意的比特币再质押协议。我们将为您解析每个平台的运作方式、其独特之处,以及如何开始再质押您的BTC。同时,我们也会探讨用户、开发者和机构可能面临的机遇与风险。

比特币再质押是一种在不放弃所有权的前提下,让您的BTC发挥更大作用的方式。一般来说,比特币只是静静地躺在您的钱包或交易所里,除非您出售或借出它,否则无法产生任何收益。透过再质押,您可以将您的BTC锁定在一个安全的、自我托管系统中,并让它协助保护其他区块链服务,例如Rollups、预言机网络或数据可用性层。
作为回报,您能在既有的BTC持仓基础上赚取额外奖励。这项技术的强大之处在于,像Babylon 这样的协议,不需要将您的BTC封装成WBTC等代币,或桥接到以太坊。相反地,它们利用时间锁与加密证明,确保您的比特币永远不会离开比特币区块链。这意味着,您可以在BTC保持其原生形式的同时获得收益,从而降低了桥接或托管所带来的风险。
这与传统权益证明(PoS)链(如以太坊)上的质押有所不同,在后者中,代币会直接锁定在验证者节点中。由于比特币并非基于PoS运行,再质押依赖于一种崭新的设计,将比特币的安全性「输出」给其他网络。举例来说,协议可以借由租用比特币的经济权重来保护其基础设施,而BTC持有者则因提供贡献而赚取收益。这实际上是将比特币转变为一种生产性资产,让您在支持新去中心化服务的同时,赚取回报,且不需牺牲自我托管的特性。
由EigenLayer所引领的以太坊再质押,利用ETH或流动性质押代币(LSTs),如stETH,来保护名为「主动验证服务(AVSs)」的额外服务。 ETH质押者可以透过智能合约再质押其代币,以赚取额外奖励,但他们也面临更复杂的罚没风险,并且需要管理验证者设置或流动性再质押代币。
由于比特币并非PoS资产,比特币再质押的运作方式截然不同。像Babylon、BounceBit 或Pell Network 这样的协议,创建了一套机制,让原生BTC被锁定并以加密方式承诺作为保护其他链的抵押品。主要的区别在于:
• 专注于自我托管:BTC透过时间锁定留在比特币网络之上,而不是转移到以太坊的智能合约里。
• 无需桥接或封装:与WBTC不同,再质押不需要锚定资产,因此减少了交易对手风险。
• 安全性租赁模式:网络「租用」比特币的安全性,而以太坊再质押则是透过软件模组扩展验证者的职责。
对初学者来说,可以这样理解:ETH再质押是为了获得更多收益而升级现有的质押方式,而BTC再质押则创造了一种让比特币在不改变其权益证明基础的情况下进行质押的方法。这使得BTC再质押既新颖又可能风险更高,但同时也为将世界上最大加密货币转变为一种能带来收益的资产,提供了巨大机会。
比特币再质押正将BTC从一种被动的价值储存工具,转变为一种主动、可产生收益的资产。它不再只是闲置,而是能够保护新的协议,例如Rollups、预言机或数据层,同时在像Babylon 这样的设计中保持自我托管。这不仅提高了持有者的资本效率,使其能在价格升值之外赚取奖励,也让一般用户无需封装或桥接,就能接触到DeFi收益。截至2025年8月,非托管式BTC质押价值已接近60亿美元,再质押已成为成长最快速的比特币应用之一,显示出将BTC变得更具生产力的强劲需求。
对于开发者来说,再质押提供了随需可用的共享安全性。网络不再需要额外发行自己的代币,或是创建成本高昂的验证者集合,它们可以简单地「租用」比特币的安全性。像BOB Hybrid L2 这样的项目已经采用了BTC 再质押,而DefiLlama 的数据也显示,再质押BTC 协议在不到一年的时间里成长超过4,400%。这种更强的安全性与实际收益潜力的结合,使再质押成为当前加密货币中最具实用性与扩展性的发展趋势之一,正在重塑比特币与更广泛的Web3 生态系之间的融合。
2025 年,几家比特币再质押平台已跃居业界要角,每个平台都以独特的方式,让BTC 在为新区块链网络与服务提供安全保障的同时,创造出额外价值。
Babylon是目前最大、也最先进的比特币再质押协议,它的目标是让BTC 在无需封装或跨链桥接的情况下,仍能产生价值。用户可以直接从自己的钱包质押比特币,将其锁定在一个基于时间的保险库中,为「比特币安全网络(BSNs)」这个去中心化网络提供安全保障。作为回报,质押者在保有其资产托管权的同时,还能获得奖励。截至2025 年9 月,Babylon 再质押的BTC 数量已超过56,000 枚(价值超过62 亿美元),并推出了多重质押等功能,让一笔BTC 持仓能同时为多项服务提供安全保障。近期与BOB Hybrid L2 等项目的集成,更凸显了Babylon 作为一项服务,提供「比特币最终性」的作用,确保合作链的结算更快速且无需信任。
此项目也特别强调安全与去中心化,拥有超过250 多个最终性提供者,并经过多个第三方审计(Coinspect、Zellic、Cantina)以强化其信任模型。对各个网络而言,Babylon 提供了一种可扩展的方式来「租用」比特币的安全性,而非增发原生代币或创建新的验证者群组。对用户来说,这是一个简单的三步骤流程:质押、提供安全、获得奖励,所有操作都在他们掌握私钥与资产的前提下进行。这种深厚的流动性、严谨的审计与强大的社群采用,让Babylon 不仅成为比特币再质押的指标性设计,更是许多新兴BTCFi 应用的内核支柱。
Solv Protocol正在打造一个以SolvBTC 为中心的比特币金融体系,SolvBTC 是一种1:1 储备支持的代币,能释放比特币在DeFi、CeFi,甚至传统金融中的流动性。截至2025 年8 月,Solv 管理着超过9,100 枚BTC 的链上储备(超过10 亿美元),已成为链上规模数一数二的机构级比特币保险库。例如,xSolvBTC 这类产品能将闲置的BTC 转变为活跃资本,并实现即时赎回与持续收益;而BTC+ 则会将集中起来的比特币分配至多元化的投资策略中,以达到最高的资本效率。这些代币可以在整个生态系中自由流通,其变体也已集成到Babylon 与Core 等项目,让用户在再质押BTC 的同时,还能保有流动性与储备证明的透明度。
Solv 的独特之处在于它如何连接机构金融与加密原生收益。在OKX Ventures 和Blockchain Capital 等投资者支持下,Solv 将自己定位为「通用比特币」解决方案,跻身全球前20 大比特币储备持有者之列,可与ETF 甚至政府国库相提并论。对于一般用户而言,SolvBTC 的运作方式类似于比特币的流动性质押代币(LST),这意味着您可以在交易、借贷或DeFi 中使用BTC 的同时赚取收益。对于机构而言,它提供了经过审计且合规的基础设施,并能与现实世界资产(RWA)以及BlackRock 和Hamilton Lane 等公司的收益产品集成。简而言之,Solv 正在将比特币转变为一种高效、无国界的储备资产,同时兼顾了零售用户的易用性与机构的信任需求。

BounceBit 再质押的工作原理| 来源:BounceBit 博客
BounceBit是一个EVM 兼容的Layer 1,其安全模型创建在BTC 与其原生代币BB的双重质押基础上。用户无需依赖封装资产,就能将原生BTC 与BB 一同委托,以确保网络安全并赚取质押奖励。这套机制透过与Ceffu 等托管商的集成获得支持,后者发行流动性托管代币(LCTs)。
这些代币解锁了一种称为「CeDeFi」的混合模型,让用户能同时从中心化金融渠道(如国库券策略)和链上去中心化再质押机会中赚取收益。透过精心设计,BounceBit 将过去仅限于对冲基金和资产经理的机构级收益策略,带入了一个易于使用且对零售用户友善的格式。
BounceBit 的独特之处在于它对于实际收益与合规性的重视。除了再质押,这条区块链也提供现实世界资产(RWA)收益、双币投资等结构性产品,甚至能透过其BounceClub 聚合器进行迷因币交易。凭借着受监管的基金管理许可、多层托管保护与完整的EVM 兼容性,它将自己定位为CeFi 与DeFi 之间的桥梁。
对于用户来说,这意味着他们的BTC 不仅仅是闲置或被桥接,它还能积极参与共识,支持再质押,并透过多个渠道创造分层收入,使BounceBit 成为2025 年功能最全面的BTCFi 平台之一。
Lorenzo Protocol将自己定位为专为再质押时代而创建的BTC 流动性与融资中心。 Lorenzo 不仅仅专注于质押,更开发了一个金融抽象层,将比特币分流至超过20 个区块链,以获得优化的收益与安全性机会。
Lorenzo 的内核是发行两种关键代币:stBTC 是一种与Babylon 收益相关的带奖励流动性质押代币,而enzoBTC 则是一种用于其生态系中作为类现金资产的1:1 封装 BTC 标准。这些工具共同赋予用户使用链上交易基金(OTF)、结构性收益产品以及再质押收据二级市场的权限,有效将CeFi 风格的金融策略引入DeFi。
Lorenzo 脱颖而出的原因在于它对流动性深度与机构级准备度的重视。截至2025 年中,其TVL 已逼近5.5 亿美元,质押的BTC 接近5,000 枚,已成为比特币DeFi 领域中较大的参与者之一。该平台集成了Ceffu、Safe、Cobo 等主要托管服务提供商来保护资产,同时与Chainlink及LayerZero合作,以确保安全的跨链转帐。
针对机构,Lorenzo 提供客制化的资产管理与符合法规的基础设施;针对专业用户,则提供流动性再质押收据与使用进阶策略的权限。简而言之,Lorenzo 正在开创比特币流动性层的角色,确保再质押的BTC 不仅仅是被锁定以获得收益,而是能够在更广泛的加密货币经济中积极交易、融资与部署。

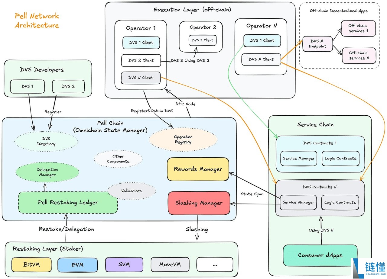
Pell Network 架构| 来源:Pell Network docs
Pell Network 将自己定位为第一个全链比特币再质押平台,旨在将BTC 的经济安全性扩展至多个生态系。 Pell 的内核是提供一个去中心化验证服务(DVS/AVS) 层,让开发人员能够直接将再质押的BTC 运用在预言机、数据可用性、AI 运算及跨链桥等服务中。截至2025 年,Pell 报告再质押代币总值超过5.3 亿美元,用户超过50 万名,显示其早期采用状况相当良好。该平台也定期举办激励活动与空投,让散户质押者及寻求比特币资产收益的机构都能轻松参与。
Pell 的重要性在于它扮演着比特币安全性的分发层。 Pell 让新协议能够透过全链框架来租用BTC 作为担保的安全性,而非每个新协议都必须各自创建验证者群组。这不仅降低了开发人员的成本,同时确保了去中心化与更强的信任保障。对于质押者而言,这开启了多重收益来源,让他们能将BTC 委托至Pell 的生态系中,并在不同的链上支持新服务。
借由集成至Babylon、Rootstock 及ZKsyncEra 等平台,Pell 正将自己定位为新兴BTCFi 领域中的内核枢纽,让比特币不仅能驱动自身网络,也能驱动更广泛的去中心化应用程序。

b14g 的运作方式| 来源:b14g docs
b14g 引入了一种双重质押模型,用户需同时质押BTC 与协议的原生代币以保护网络安全。这与通常会以新发行代币支付奖励(可能导致通货膨胀及卖压)的传统再质押不同,b14g 让原生代币成为网络安全的内核部分。这锁定了代币供应量、统一了BTC 持有者与代币社群之间的激励,并降低了代币被立即抛售的风险。
重要的是,b14g 采用非托管的比特币时间锁;BTC 仍留在用户的钱包中,没有封装、跨链桥接或罚没风险,使其成为寻求稳定参与、但不想承担验证者失败风险的质押者的更安全选项。
对于协议来说,b14g 提供了一个模组化的即插即用框架,可根据其代币经济学和安全性需求进行客制化。这种设计吸引了那些希望获得BTC 保障验证,同时又需要维护其原生代币价值的代币发行者。对于用户来说,它提供了一种直接的方式,让他们可以在不牺牲BTC 托管权的情况下,透过比特币赚取收益,并同时进入新的代币生态系。
目前,质押中的比特币总量不到0.3%,b14g 正瞄准一个具有庞大成长潜力的市场,认为如果比特币的质押采用率能更接近以太坊28% 的质押率,双重质押可能释放价值5,000 亿美元的机会。
Chakra 是一个模组化结算网络,旨在释放比特币在多个区块链上的流动性。透过采用跨链权益证明(PoS)架构和共享安全层,它能够在超过20 条链上桥接原生BTC 与BTC 衍生资产。截至2025 年年中,Chakra 报告的TVL 超过1.2 亿美元,用户超过50,000 人,使其在再质押BTC 类别中成为一个重要参与者。
其设计强调速度与效率,透过Merkle Root 投票和优化的验证者角色等创新,只需几秒钟即可实现结算最终性。
该协议的重要性在于解决比特币再质押的互通性问题。 Chakra 不再让BTC 流动性被困在孤立的生态系中,而是将其引导至应用程序与网络最需要的地方,无论是L2、执行层还是DeFi 协议。这为流动性质押代币(LSTs)和流动性再质押代币(LRTs)创造了更广阔的市场,同时也让应用程序能够利用比特币的安全性,而无需创建新的验证者群组。
对于开发者与用户来说,Chakra 扮演了一个通用的BTC 结算层,减少了碎片化,并让比特币成为多链经济中更具集成性的部分。
以下是开始使用知名无信任比特币再质押协议Babylon 的简单分步指南:
1. 在交易所现货市场购买BTC。
2. 设置钱包。您需要一个比特币钱包(自托管)来进行时间锁定,以及一个Babylon/Cosmos钱包(例如Keplr)来注册质押或接收链上信息。多个指南支持硬件和行动选项。
3. 开启Babylon 的质押仪表板。前往Babylon 官方网站并点击「Staking Interface」→ 连接您的BTC 钱包和Babylon/Cosmos 钱包。请在您的钱包中确认您处于比特币主网上。
4. 选择如何保护网络。选择一个信誉良好的最终性提供者(FP)或合作伙伴路径(例如,如果您偏好流动性BTC LST,Lombard 会发行LBTC)。这一步决定了您要保护的网络以及您的奖励路径。
5. 时间锁定您的BTC 并注册质押。指定BTC 数量,仔细审核锁定周期与条款,然后从您的比特币钱包中签署并广播自托管时间锁定交易。接着,在Babylon Genesis 上完成质押注册,以便系统辨识您的持仓。
6. 委托、确认与监控。如果出现提示,将投票权委托给您选择的最终性提供者(FP),然后在仪表板中追踪您的持仓与奖励。根据上线情况,可能会提供多重质押(一个BTC 持仓保护多个网络)。
7. 需要时解除质押。使用仪表板的「Unbond」选项开始提领;在BTC 再次可用于交易之前,请注意协议或服务所规定的任何等待期。
Babylon 透过时间锁定将BTC 保留在比特币链上(无需封装或跨链桥接),同时将其经济安全性输出到PoS 网络,这就是所谓的「质押→保护→接收」流程。如果您偏好托管或机构路线,一些供应商(例如Hex Trust、stakefish、Kiln)会提供直接与Babylon 流程集成的逐步指南。请务必验证官方链接。
2025 年的比特币再质押是加密领域成长最快速的趋势之一,数十亿美元锁定在Babylon、Solv 和BounceBit 等平台中。它承诺更高的收益与共享安全性,但这些好处也伴随着新的风险层面,这与单纯持有BTC 甚至质押ETH 有所不同。由于再质押依赖于实验性基础设施,用户应仔细评估协议如何处理罚款、托管与流动性。对于新手来说,在将BTC 锁定在再质押流程中之前,了解这些风险至关重要。
• 惩罚(Slashing)和罚款模型:部分BTC 再质押协议(例如Babylon)引入了与验证者行为或服务级别协定相关的特定罚款规则。虽然原生比特币本身不能被惩罚,但如果条款被违反,在这些设计中再质押的BTC 可能会被锁定或被处以罚款。请务必仔细阅读每个平台的惩罚条件,因为它们差异很大。
• 智能合约与跨链桥风险:即使是「无信任」的解决方案,也仍依赖于新的合约层、加密证明或跨链中继。程序码错误、治理漏洞或集成失败都可能导致部分或全部资金损失。更安全的做法是选择经过审计的协议,并在多个平台进行分散投资,而非将所有BTC 集中在一个系统中。
• LSTs/LRTs 的流动性与脱钩风险:流动性质押与再质押代币(如stBTC、SolvBTC 或Pell 发行的收据)在二级市场上交易。在市场压力下,这些代币可能与其基础BTC 脱钩,从而更难退出仓位。用户在投入大量资金之前,应监控赎回路径、提领上限与二级市场流动性。
比特币再质押正在演变成一个具备实用安全性与收益的市场,而不仅仅是一个投机性概念。 2025 年,Babylon 仍是内核要角,而Solv、BounceBit、Lorenzo、Pell、b14g、Chakra 和pSTAKE 等平台则提供了多样化的方式,让BTC 能够产生奖励、流动性或共享安全性。对于参与者来说,机会显而易见,但风险也同样存在。建议从较小的部位开始,仔细检视每个协议的托管模型、惩罚规则、审计与TVL 成长情况,并将风险分散到多个设计中,以避免集中风险。
请记住,再质押仍是一个新兴领域。 TVL、集成与产品安全性可能快速变动,因此请务必直接从项目文档与DeFiLlama 等受信任的仪表板上确认最新细节。最重要的是,将再质押视为一个具有上行空间的实验,而非一个有保证的收益机器,并且只投入您能承担锁定在高风险基础设施中的BTC。
到此这篇关于什么是比特币再质押?2025年最值得关注的顶级比特币再质押协议介绍的文章就介绍到这了,更多相关比特币再质押解析内容请搜索链懂以前的文章或继续浏览下面的相关文章,希望大家以后多多支持链懂!